Skip the Development.
Ship the Results.
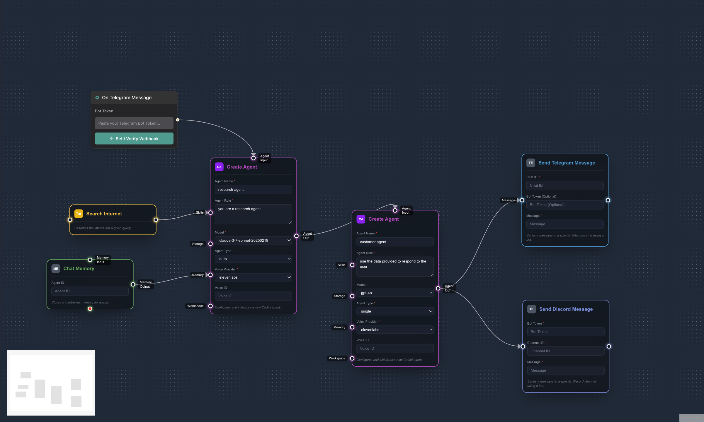
Drag. Drop. Deploy. Turn your wildest automation ideas into production-ready systems without touching a line of code. Marketing campaigns that run themselves. Business processes that scale infinitely. Apps that build themselves.

Built for How You Actually Work
Real solutions for real problems. No fluff, no buzzwords.
You're Drowning in Busy Work
While your competitors automate everything, you're still copy-pasting data between spreadsheets.
What You're Doing Now
Begging developers for a "simple" integration that takes 3 months
Manual data entry between systems that should talk to each other
Paying for 12 different SaaS tools that don't connect
Brilliant ideas dying in Slack threads and Monday meetings
What You Could Be Doing
Launch that integration before your next coffee break
Systems that sync themselves—no human babysitting required
One platform that connects everything you already use
Ideas becoming reality in minutes, not months
Three Steps to Automation Nirvana
No coding bootcamp required. No developer shortage excuses.
Draw Your Workflow
Drag and drop components like building blocks. Your workflow becomes a visual map anyone can understand.
Connect Your Tools
Plug in your existing apps with pre-built connectors. Gmail, Slack, Shopify, Salesforce—if it has an API, we connect it.
Hit Deploy & Watch Magic
Your automation goes live instantly. Monitor, adjust, scale—all from one dashboard. No server management, no deployment headaches.
Stop Building. Start Shipping.
The companies winning in 2025 aren't the ones with the biggest dev teams. They're the ones moving fastest. Join them.
15-minute call • No sales pitch • Just solutions